作者:Mark Looney,应用工程师
摘要
对于初次尝试评估惯性检测解决方案的人来说,现有的计算和I/O资源可能会限制数据速率和同步功能,进而难以在现场合适地评估传感器能力。常见的挑战包括如何以MEMS IMU所需的数据速率进行时间同步的数据采集,从而充分发挥其性能并进行有效的数字后处理。计算平台循环速度可能很慢(低至10 Hz),而且这些平台往往不支持传感器数据更新产生中断来及时获取数据。本文介绍了系统开发人员可以使用哪些技术,来解决控制系统慢速/异步计算循环与IMU传感器高性能数据采集和处理(>1000 Hz)之间的矛盾。
简介
PNT专家Dana Goward在近期的一篇社论中指出,如今社会极度依赖GPS提供的位置导航授时服务(PNT)1。现有GPS/GNSS PNT服务面临着一系列复杂威胁,众多导航平台开发人员必须快速评估新兴技术,以便帮助应对其当前PNT策略的脆弱性。自动驾驶汽车(AV)的制导与导航控制(GNC)系统就属于这类技术,它必须能够识别与PNT服务丢失或受损相关的一系列复杂威胁。
事实上,许多AV开发商和运营商都面临着多重挑战,因此不得不开始考虑为其平台添加惯性传感器。对于初次使用微机电系统(MEMS)惯性测量单元(IMU)的企业来说,要以充分发挥其性能的采样速率来实现数据的同步性可能是一项重大挑战。即使在早期原型设计和初步现场试验中,采样速率和数据是否同步也会对最终系统性能产生影响,在系统开发人员需依靠初步结果来评估开发过程中的长期需求时,相关影响更加显著。因此,识别和优化MEMS IMU的关键工作特性是首要步骤。
MEMS IMU
MEMS IMU通常包含三轴线性加速度计和三轴陀螺仪,用于测量物体在三个正交轴上的线性加速度和角速率。图1说明了其惯性参考系以及每个传感器的极性和轴线定义。

图1.ADIS16576惯性参考系
自动驾驶地面车辆(AGV)用例
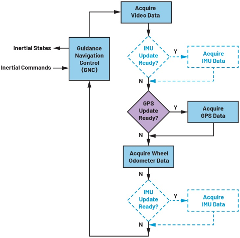
图2为AGV主处理循环的简化流程图,该AGV利用视频、车轮里程计和GPS实现惯性导航和跟踪。虚线部分说明了如何在这个循环中添加一个读取操作,以读取ADIS16576 MEMS IMU的六个惯性传感器的数据。

图2.AGV处理的简化流程图
举例来说,主循环以50 Hz的主循环速率从视频和车轮里程表获取数据,同时以10 Hz的速率更新GPS/PNT数据。该AGV的第一代产品用于在空军基地的建筑物之间提供基本的补给运送服务。对于下一代产品,AGV操作员必须评估使用更多的传感器,以应对部分GPS中断情况(例如只有两颗GPS卫星可用)。此外,产品需要升级到GNC,以保障其在复杂越野环境中的速度能提高一倍。ADIS16576 MEMS IMU是供评估的优选产品。
MEMS IMU为了实现更优性能和运行状态,需要一定的采样速率,而目前循环更新速率与该采样速率的差异高达80倍,如何弥合此差距是首要挑战。提高GNC系统处理循环的速度需要进行重大改动,这对于第一批原型和初步现场试验来说可能不切实际。如何才能确保在初步现场试验中,更有效地评估MEMS IMU在这一特定用例中的价值?答案在于优化“数据缩减”、“时间一致性”、“同步2”和“缓冲”这几个工作特性之间的合理搭配:
数据缩减
要降低数据速率,一种简单方法是以较低速率获取数据。然而,这种方法可能会造成信号欠采样,从而引入误差。在进行高动态运动或处于复杂环境中时,由于AGV平台主要依赖MEMS IMU传感器获取信息来提供反馈,因此更容易出现误差。MEMS IMU核心传感器(加速度计、陀螺仪)和信号链的带宽,通常比大多数其他AGV检测平台要宽。因此,任何旨在降低惯性信号数据速率的策略,都需要考虑降低带宽。
在MEMS IMU的信号链中应用数字滤波,可以迅速解决这个问题。例如,将ADIS16576适配到图2中的系统时,将其Bartlett FIR滤波器设置为每级64抽头会使截止频率降至约20 Hz。将其抽取滤波器设置为每次数据更新平均需要80个连续样本时,其输出数据速率(ODR)会降至50 Hz。运用这些滤波器时,应确保数据宽度能够支持相应的位增长。在这个特定例子中,系统处理器需要为每个惯性传感器获取两个16位寄存器(总共32位)的数据。为了满足32位惯性传感器数据的要求,当使用突发读取命令、串行时钟频率为8 MHz且通信开销为4 μs时,通信序列时间将从24 μs增加到40 μs。
时间一致性
优化数据速率和相关带宽之后,下一个优化重点在于确保IMU数据采样与系统时钟参考的时间一致性。为了便于说明,我们将视频同步频率(50 Hz)定义为系统参考。以出厂默认配置运行时,ADIS16576使用内部时钟参考,这不可避免地会与视频同步频率存在一定程度的不匹配。当IMU的ODR低于视频同步频率时,偶尔会读取到过时的数据。当IMU的ODR高于视频同步频率时,会丢失或错过一些样本。这种情况发生的频率取决于各时钟之间不匹配的程度。另一个局限性则是IMU数据的延迟,其延迟变化时间可达一个采样周期(20 ms = 1/50 Hz)。
有两种方法可以增强时间一致性。第一种方法是利用IMU的数据就绪信号触发IMU数据采集。图3为在两种不同操作后检查IMU数据的流程图。这种方法能够解决数据样本缺失的问题,确保以50 Hz的主循环速率来获取时间一致的IMU数据流。此概念还可以扩展到在GNC处理与视频读取的间隙,检查IMU中是否有新数据。

图3.使用IMU中断的简化AGV处理流程图
同步
确保时间一致性和精确延迟的另一种方法利用了MEMS IMU的外部同步特性。ADIS16576提供了两个主要选项:直接式和比例式。对于图2中的流程图而言,比例同步模式较为合适。系统时钟以50 Hz运行,而此器件在4000 Hz时性能最佳,因此将时钟比例设置为80倍。与片上滤波器结合使用时,结果仍为20 Hz带宽和ODR,但相对于系统时钟参考(视频同步频率),延迟是固定的。
数据缓冲
如果非常需要最快采样速率允许,但只能使用仅提供同步数据通信服务的平台进行初步现场试验,数据缓冲技术很有帮助。为了实现数据缓冲,系统架构师可以在选择IMU时明确要求其具备数据缓冲功能,或将IMU与共置的嵌入式处理器搭配使用。
同样,对于图2中的示例,当禁用ADIS16576中的所有板载滤波时,板载FIFO将在主循环的一个周期内收集80个样本。此配置下无需在IMU的信号链中使用滤波,因此系统可以使用16位数据格式来优化通信时间。因此,当8 MHz的串行时钟且各16位通信段之间的停转时间为6 μs时,AGV处理器能够在不到4 ms的时间内获取所有六种惯性样本的全部80个样本。
结论
为了充分利用MEMS IMU的性能,系统架构可能需要进行重大调整。在投入大量资源推进此类升级之前,优化现有数字特性可以帮助AGV开发人员评估其应用场景,并最终针对其看重的目标,制定切实可行的计划。对于AV开发者而言,快速构建与MEMS IMU响应时间同步或相关的系统或模式是重要一步,将有助于他们应对不断扩大的任务范围,同时应对现有PNT服务日益增长的威胁。
参考文献
1 Dana Goward。“US Dangerously Behind, PNT Leadership Needed”。GPS World,2024年7月。
2 Mark Looney。“Synchronizing MEMS IMUs with GPS in Autonomous Vehicles”。Inside GNSS,2024年5月。
# # #
关于ADI公司
Analog Devices, Inc. (NASDAQ: ADI)是全球领先的半导体公司,致力于在现实世界与数字世界之间架起桥梁,以实现智能边缘领域的突破性创新。ADI提供结合模拟、数字和软件技术的解决方案,推动数字化工厂、汽车和数字医疗等领域的持续发展,应对气候变化挑战,并建立人与世界万物的可靠互联。ADI公司2024财年收入超过90亿美元,全球员工约2.4万人。ADI助力创新者不断超越一切可能。更多信息,请访问www.analog.com/cn。
作者简介
Mark Looney是ADI公司应用工程师。自1998年加入ADI公司以来,他在传感器信号处理、高速模数转换器和DC-DC电源转换领域积累了丰富的工作经验。他拥有内华达州大学雷诺分校电气工程专业学士学位(1994年)和硕士学位(1995年),曾发表过数篇文章。加入ADI公司之前,他曾协助创立汽车电子和交通解决方案公司IMATS,还担任过Interpoint公司的设计工程师。











