作者:Frederik Dostal,ADI 现场应用工程师
电源通常设置为固定输出电压,以为电气负载供电。然而,有些应用需要可变的供电电压。例如,在某些情况下,如果根据相应的工作状态调整内核电压,微控制器可以更有效地运行。本文将展示如何使用为此目的而开发的专用数模转换器(DAC)来即时调整电源的输出电压。
电压转换器的输出电压通常通过电阻分压器设置。这对于固定电压非常有效。但是,如果要改变输出电压,则必须调整分压器的电阻值之一。这可以通过电位计动态完成。图1显示了一个这样的简单电路,它使用降压拓扑结构的开关稳压器IC。

图1.电阻路径中有电位计以调整输出电压的开关稳压器
遗憾的是,在许多应用中,带有电位计的电路(如图1所示)并不是很实用。常常必须利用数字信号来设置电压。一个不错的方案是将较小的正或负电流馈入FB节点。专门为动态调整输出电压而开发的小型DAC可用于此目的。
图2显示了一个电路实例,其中包含一个未明确指定的电压转换器,LTC7106DAC插入反馈路径的接线中。原则上,任何带有外部可接触反馈引脚的电压转换器都可以这样运行。
LTC7106具有一个电流输出,其电流馈入电阻分压器,因此对于不同的输出电压,开关稳压器IC的基准电压出现在开关稳压器的FB引脚上。这样,当FB引脚收到所需的调节电压时,输出电压即被设定。
与许多其他具有电流输出的DAC不同,LTC7106设计为只要不存在有效的数字命令,IDAC引脚上就没有电流流动。因此,在电路启动期间不会设置不需要的电压。

图2.用于动态调整开关稳压器输出电压的LTC7106 DAC
LTC7106是一款7位DAC,可根据应用需要以每LSB 1 µA或每LSB 4 µA的方式运行。最高分辨率是通过每LSB 1 µA实现的。建议将开关稳压器的电阻分压器设置为每LTC7106 LSB 1 µA。
电流DAC的输出在正范围内具有±0.8%的精度,在负范围内具有±1.5%的精度,每种精度都是在允许的全部温度范围内测定的。

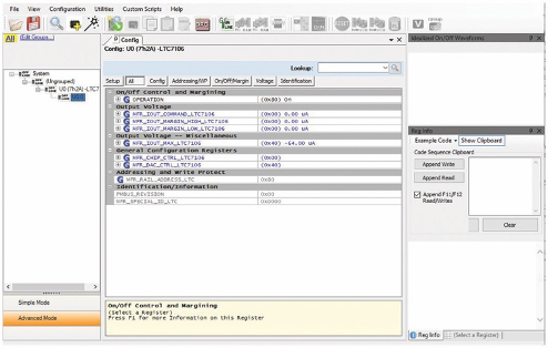
图3.LTpowerPlay图形用户界面,通过PMBus或I2C控制LTC7106
图3显示了图形用户界面LTpowerPlay®,可利用它来轻松地对LTC7106进行编程。
当然,即使在采用LTC7106的电路中,输出电压的可调范围也存在限制。开关稳压器或线性稳压器只能产生预期的电压。线性稳压器或降压开关稳压器只能产生低于输入电压的输出电压。另外,建议检查电压转换电路以确保控制环路稳定,并且输出电压纹波在期望输出电压的合理范围内。
利用LTC7106等小型电流型DAC可以轻松实现输出电压的动态调整。该功能设计为以尽量少的接线实现可靠运行。
作者简介
Frederik Dostal曾就读于德国埃尔兰根大学微电子学专业。他于2001年开始工作,涉足电源管理业务,曾担任各种应用工程师职位,并在亚利桑那州凤凰城工作了4年,负责开关模式电源。他于2009年加入ADI公司,并在慕尼黑ADI公司担任电源管理现场应用工程师。联系方式:frederik.dostal@analog.com。











