Beyond providing power, users expect batteries to operate safely and predictably, and to alert them when they need to be recharged or even replaced. For designers, this presents two challenges. The first is reliably and accurately predicting battery capacity. The second is ensuring use of authentic batteries for the safe operation of the product.
The Maxim Integrated MAX172xx family of fuel gauges offers developers a single-chip solution that delivers enhanced accuracy and secure authentication with minimal effort.
The battery performance factor
Battery performance has emerged as a major differentiator across each class of mobile product, yet users really only become aware of batteries when they fail to meet expectations. Indeed, manufacturers continue to struggle with methods for reliably presenting an accurate estimate of the charge remaining in a battery, particularly lithium-ion (Li-ion) cell battery packs.
Unlike earlier battery technologies, the voltage output of a Li-ion cell is flat across a wide span of its operating range and exhibits marked temperature dependency (Figure 1). Consequently, the conventional use of open-circuit voltage (OCV) measurements to predict cell state-of-charge (SOC) can suffer significant error when applied to Li-ion cells. Furthermore, the need for a current-sense resistor with this method means that batteries suffer a continuous power drain, even as developers look to implement strategies to extend the time between charges.

Figure 1: As with any Li-ion battery, the relatively flat voltage output complicates attempts to relate output voltage to cell capacity. (Image source: Richtek)
Another common approach, coulomb counting, carefully tracks battery input and output currents. In a perfect world, this approach would provide a very accurate and reliable gauge of a battery's SOC. In practice, however, the non-ideal characteristics of real-world circuits introduces error, resulting in pronounced drift of SOC estimates over time.
Besides working to provide more accurate SOC estimates, equipment manufacturers have for years taken measures to ensure that only authentic batteries are used with their equipment. Unlicensed clones not only significantly impact revenue for the product manufacturer, but also degrade operation of the battery-operated product for the consumer. These counterfeit batteries might not conform to strict mechanical and electrical requirements associated with the target product. The cloned battery might lack required levels of protection against short circuits, temperature monitoring, and overall charge management ¾ all particularly critical for Li-ion rechargeable batteries.
Further, batteries that fail to meet exacting supply requirements can damage the target product. Even with power protection mechanisms built into the product, advanced semiconductor devices remain sensitive to supply voltage and current. Out-of-spec battery supplies can stress components, affect performance, and eventually lead to a shortened lifecycle and failure.
Single-chip solution
In the past, manufacturers of battery-operated equipment and of battery packs needed a combination of components to provide SOC estimation and to ensure use of authentic batteries. In contrast, the Maxim Integrated MAX17201 is a single-chip solution capable of delivering both highly accurate SOC estimation and highly secure battery authentication.
With only a handful of additional passive components, designers can use the MAX17201 or its variants to implement these capabilities on the system side (Figure 2A) or within the battery pack (Figure 2B). The MAX17201 and MAX17211 monitor a single cell pack, while the MAX17205 and MAX17215 monitor and balance a multi-cell pack.

Figure 2: The Maxim Integrated MAX17201 and MAX17211 support both system-side (A) and battery-side (B) designs, delivering sophisticated capacity estimates and battery authentication with only a few additional components. (Image source: Maxim Integrated)
For designers, the device offers a near drop-in solution. Hardware engineers can integrate the device into a target system's power management design through a simple serial 2- or 1-wire interface. (The MAX1720x devices support an I2C serial interface; the MAX1721x devices support the Maxim 1-wire serial interface.) Software development requires implementation of a few simple commands across the serial connection to execute battery SOC and authentication routines built into the MAX172xx device.
Developers can use Maxim tools to characterize batteries for custom tuning requirements, but they can often ignore this traditional step in battery/system integration. The device's default settings handle a wide range of batteries without further characterization. Throughout the battery's life cycle, engineers can rely on the device's ability to compensate automatically for temperature variation, discharge rate, and even aging of the battery cell to maintain accurate results.
Adaptive SOC algorithm
For SOC estimation, the device implements Maxim's proprietary ModelGauge m5 algorithm, which combines coulomb counting with battery OCV measurement. Here, the algorithm leverages the strengths of each estimation method to counterbalance the other's weaknesses. For example, after power-on reset, coulomb count is unknown. Even if the designer accepted the costs associated with retaining this value in non-volatile memory at power-down, a modest battery discharge during an extended power-down state would erode its accuracy. Maxim's m5 algorithm sidesteps this problem by initially using OCV as its primary source for SOC estimation.
As battery use continues, the m5 algorithm relies more heavily on coulomb counting, which can track SOC more reliably as output current varies in response to normal changes in system load. Over time, the m5 algorithm compares the results from coulomb counting with the results from OCV-based SOC estimation. As the difference between these estimation methods widens, the m5 algorithm increases or decreases the coulomb count value in fixed steps to align it more closely to the OCV results. The net effect is an SOC estimation result that avoids both the drift of coulomb counting and the instability of OCV methods (Figure 3).

Figure 3: The Maxim Integrated ModelGauge m5 algorithm orchestrates use of two traditional methods: coulomb counting and open-circuit voltage measurement to maximize the advantages of each method while minimizing their disadvantages. (Image source: Maxim Integrated)
For real-world applications, remaining battery life has multiple facets. Changing temperature and discharge rate impact the amount of charge that is actually available to the application. Using dedicated device registers, the MAX17201 and its variants report different capacity measurements that account for real-world usage (Figure 4). The host reads these registers as needed through simple read commands across the serial interface.

Figure 4: Maxim Integrated's MAX172xx device family combines traditional capacity reporting (MixCap) with additional values for instantaneous capacity (AvCap) that is actually available to the application and a result (RepCap) that provides a smoothed representation of available capacity. (Image source: Maxim Integrated)
The MixCap register provides a conventional view of ideal capacity based on assumptions of very low current discharge and variable output voltage. In contrast, the AvCap register is meant to provide a more realistic measure of the remaining capacity actually available to an application. The value in this register reduces the MixCap value by accounting for charge that is unavailable due to cell minimum voltage requirements, for example.
At the same time, the AvCap register value provides an instantaneous view of effective remaining capacity, which can change dramatically with changes in load (see "load increases" event in Figure 4). Because load is constantly changing, AvCap values by themselves can represent an overly pessimistic or optimistic view of remaining capacity. Worse, from the user point of view, these rapid changes can be confusing if reported directly. Maxim provides another register, RepCap, which smooths the AvCap results to help developers provide their users with a more stable view of remaining capacity.
Battery lifecycle estimation
Capacity estimation of Li-ion cells is difficult enough in ideal conditions. Over time, cell age and continuous charge/discharge cycling causes a reduction in cell capacity (Figure 5). The ability to provide an accurate estimate of a battery's end-of-life point is essential for avoiding scenarios where end users suddenly find that their battery can no longer sustain a charge for a reasonable amount of time. In practice, however, using a simple cycle count to predict battery end-of-life can lead to unexpectedly early end-of-life if battery usage exceeds nominal operating conditions specified by the manufacturer.

Figure 5: Li-ion batteries, including the FDK America ML2430 3 volt battery graphed here, commonly lose capacity with increased duty cycles. (Image source: FDK America)
Maxim's ModelGauge m5 algorithm includes a feature called Cycle+ that provides a forecast of the number of cycles remaining in a cell. The Cycle+ mechanism monitors changes in cell capacity over time and predicts the number of cycles remaining before cell capacity drops to a predefined threshold. The age-forecasting mechanism requires a developer-specific number of cycles before it can begin its prediction.
Given the multitude of factors that can impact a cell, age-forecast accuracy can erode as cell characteristics change due to age, environment, and application. Consequently, Maxim sets specific limits to age forecasting. For example, the algorithm allows developers to determine the number of cycles remaining until the cell capacity drops to a set percentage of starting capacity. Developers set this percentage using the device's DeadTargetRatio register, which allows values between 75% and 86.72% of starting capacity. The company specifically warns that attempts to predict remaining cycles below this set percentage are unpredictable and not supported by the algorithm.
Despite its limited effective range, the MAX17201's ability to forecast a battery's remaining cycles allows developers to perform a midcourse correction to the theoretical lifecycle parameters specified in the cell's datasheet. If forecasts indicate that usage patterns will cause the cell to reach end-of-life prematurely, developers can dynamically alter cell charge/discharge mechanisms to meet lifecycle expectations associated with the end product. At the very least, developers can implement user interface features that warn about early battery loss.
Battery authentication
While specialized devices provided an estimate of battery SOC, both packaging and electronic measures have been used to make it difficult for counterfeiters to clone batteries. At the simplest level, use of specific package geometries and placement of connectors for each battery means that batteries have to meet mechanical requirements to work with target products.
On top of that, manufacturers might add simple passive resistor networks designed to produce a specific value associated with a particular battery type. Going even further, active identification systems have provided a more specific ID or serial number when read by battery authentication circuitry on the system side.
Still, each of these approaches has ultimately proven inadequate in limiting counterfeit batteries.
MAX172xx devices implement a sophisticated challenge-response approach that relies on the exchange of information based on random data and a secret key. This type of challenge-response authentication results in a very large number of possible challenge-response pairs. Counterfeiters cannot hope to economically build all possible pairs into their batteries. Further, the secret key is burned into each device and is externally unreadable. Because it is only used internally and never transmitted on the bus, counterfeiters cannot easily capture the key for use in battery clones. Without the exact secret key, attempts to guess the correct response would be impractical.
Maxim built support for two types of challenge-response sequences into the MAX172xx family. In one approach, the host and MAX172xx device share the same secret and each calculates a message authentication code (MAC), which the host compares with its own result to authenticate the battery (Figure 6). Execution of this authentication method is simple: The host initiates the sequence by writing a random 160-bit challenge into a dedicated memory space in the MAX172xx device.
Using a simple command sequence, the host then commands the MAX172xx to compute a MAC in response to that challenge. The host waits for the result, reads the computed MAC from the device, compares it with its own result, and accepts the battery if the results match.

Figure 6: Using a shared secret, a host issues a random challenge to the MAX172xx device and compares the device-generated MAC with its own result to verify the battery. (Image source: Maxim Integrated)
For some applications, use of a shared secret on the host side might not be cost effective. For example, equipment manufacturers might not want to incur the additional expense of key storage on the system side.
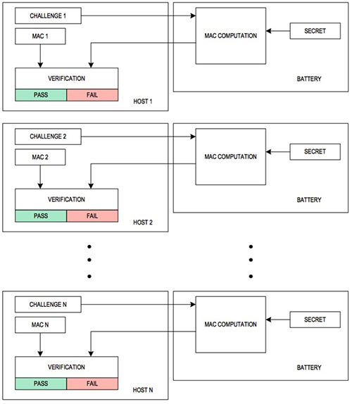
MAX172xx devices offer an alternative approach that eliminates the need for a host-side key. Here, each individual host maintains a unique challenge:MAC pair (Figure 7). A particular host simply issues the same sequence of commands to the device as described above, but this time using its stored challenge. To authenticate the battery, the host compares the MAC computed by the device with its stored MAC value. From the host perspective, this approach offers a simpler approach than the use of shared secrets. For all practical purposes, this approach nevertheless offers the same level of protection: Even if counterfeiters capture this specific pair, that information would grant battery access only to that particular host.

Figure 7: MAX172xx devices offer a simpler authentication mechanism that eliminates the need for secure storage of a key on the host side with simple storage of a challenge:response pair that is unique to each host. (Image source: Maxim Integrated)
Conclusion
Batteries play a fundamental role in the overall user experience for a battery-operated product. Inaccurate estimates of battery charge and unacceptable battery life taint the product as a whole as unreliable or defective. Similarly, if the wrong battery is used by accident or intent, subsequent damage to the product translates directly into customer dissatisfaction with the target system as much as the battery.
The MAX172xx family provides a single-chip solution to battery charge estimation and battery authentication. Using devices in this family, product developers can provide users with accurate battery life estimates while ensuring use of authentic batteries needed to maintain safety and performance.











